| 415-00A Information and Entertainment System - General Information - Vehicles With: AM/FM/CD | 2014 Fiesta |
| Description and Operation | Procedure revision date: 08/1/2013 |
System Operation
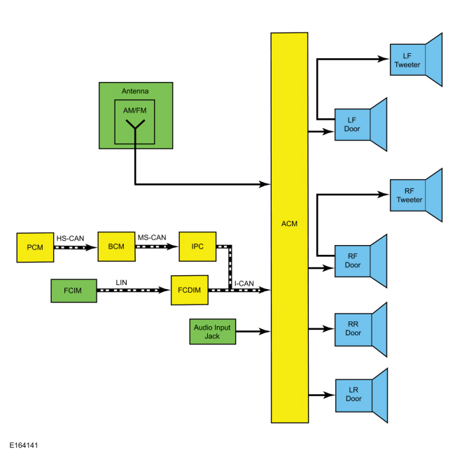
System Diagram
Network Message Chart
A missing network message is indicated by a U-code
DTC
and can be the result of intermittent concerns such as damaged wiring or low battery voltage occurrences. Additionally, vehicle
repair procedures such as module reprogramming can set these Diagnostic Trouble Codes (DTCs). When a missing message
DTC
(U-code) sets, it is important to look for symptoms present in the audio system and throughout the vehicle, and to review
the complete message list to determine which other modules rely on the same message.
Refer to:
Communications Network
(418-00 Module Communications Network, Diagnosis and Testing).
See
CAN
Multiplex Messages.
When the other modules have been identified, run the self-test for those modules. If the same message is missing from those modules, the identical, or similar lost communication Diagnostic Trouble Codes (DTCs) may be set in those modules. Confirmation of missing messages common to multiple modules can indicate that the originating module is the source of the concern, or that the communication network may be at fault.
It is very important to understand the following:
Module Network Input Messages - ACM
| Broadcast Message | Originating Module | Message Purpose |
|---|---|---|
| Audio button state | FCDIM | Used to indicate when a button is pressed on the FCIM so the audio system can make the desired setting change. |
| Audio volume request | FCDIM | Used to display the ACM volume on the FCDIM . |
| Chime request | IPC | Used to mute the audio system so a chime from the IPC can be more easily heard. |
| Day/night status | IPC | Used to adjust the AM radio reception sensitivity. |
| FCDIM configuration | FCDIM | Used to verify that the correct configuration and modules are installed. |
| FCIM set volume | FCIM | Used to set the ACM volume from the FCIM buttons. |
| Ignition status | IPC | Used to indicate the ignition state (OFF, ACCESSORY, RUN, and START) required for ACM operating modes and fault reporting. |
| Transport mode | IPC | Used to disable the functionality of the ACM until taken out of transport mode. |
| Vehicle speed | PCM | Used for the speed compensated volume function. |
Module Network Input Messages - FCDIM
| Broadcast Message | Originating Module | Message Purpose |
|---|---|---|
| ACM configuration | ACM | Used to verify that the correct configuration and modules are installed. |
| Audio source status | ACM | Used to display the selected audio source on the FCDIM . |
| Audio volume status | ACM | Used to display audio volume status on the FCDIM . |
| CD load/eject | ACM | Used to display the loaded or ejected CD status on the FCDIM . |
| Date and time | IPC | Used to display the current date and time on the FCDIM . |
| FCIM button state | FCIM | Used to indicate when a button is pressed on the FCIM so the audio system can make the desired setting change. |
| Ignition status | IPC | Used to indicate the ignition state (OFF, ACCESSORY, RUN, and START) required for FCDIM operating modes and fault reporting. |
| Illumination dimming level | BCM | Used to control the backlight intensity of the FCDIM based on the dimmer switch input. |
| Media center display units | IPC | Used to display trip, time, and temperature information in the preferred measurement units. |
| Transport mode | IPC | Used to disable the functionality of the FCDIM until taken out of transport mode. |
| Vehicle speed | PCM | Used to determine the appropriate temperature display update rate. |
Module Network Input Messages - IPC
| Broadcast Message | Originating Module | Message Purpose |
|---|---|---|
| Date and time adjustment request | FCDIM | Used to adjust the date and time information stored in the IPC from the FCIM buttons. |
| FCDIM display selections | FCDIM | Used to request trip, time, and temperature information in the preferred measurement units. |
| Vehicle mode settings request | FCDIM | Used to request vehicle settings stored in the IPC from the FCIM buttons. |
| Vehicle speed display units | FCDIM | Used to display the odometer readout in the preferred measurement units. |
AM / FM Radio
The AM / FM roof-mounted antenna receives analog radio waves and sends them through the AM / FM antenna coaxial cable to the ACM . The radio waves are converted into fluctuating AC voltage and sent as left and right analog audio signals to the speakers.
Audio Extended Play
This feature allows the audio system to operate with the ignition OFF, regardless of door latch position. When the power button on the FCIM is pressed, audio system functionality is enabled and remains active for a period of 60 minutes, depending on sufficient battery voltage. To turn the audio system off, the power button on the FCIM is pressed.
Audio Input Jack Mode
When a portable audio device, such as an iPodĀ® with its available cable, is connected to the vehicle audio system through the audio input jack, audio from the device can be played through the vehicle speakers. Only the volume can be controlled by the vehicle audio controls. All other functions such as seek, fast forward, pause, etc. must be carried out on the device itself.
No metadata (information such as artist, album title, song title, and genre) is transferred when a device is connected to the audio input jack.
Speed Compensated Volume
The ACM adjusts the audio system volume based on the VSS signal to compensate for wind and road noise.
Component Description
ACM
The ACM can be operated with the ignition in RUN, ACC, or OFF.
The ACM receives radio waves containing audio from the antenna coaxial cable and converts them into fluctuating AC voltage. The ACM processes all inputs, and sends stereo or analog audio signals to the speakers as fluctuating AC voltage.
The ACM requires PMI when it is replaced.
Antenna
The AM / FM radio uses the fixed-mast roof-mounted antenna to receive radio waves containing audio. The radio waves are sent through the AM / FM antenna coaxial cable to the ACM , where they are amplified.
Audio Input Jack
The audio input jack can be used to play audio files from an audio device connected through a 1/8-inch (3 mm) audio jack.
Audio signals are sent from the audio input jack to the ACM .
There are no power or ground circuits to the audio input jack.
FCDIM
The FCDIM can be operated with the ignition in RUN, ACC, or OFF.
The
FCDIM
displays infotainment data received from various modules over the
CAN
. If the
FCDIM
loses the signal from any of these modules, only those specific displays will be inoperative. For more information,
Refer to:
Information and Entertainment System - System Operation and Component Description
(415-00A Information and Entertainment System - General Information - Vehicles With: AM/FM/CD, Description and Operation).
See Module Network Input Messages -
FCDIM
.
FCIM
The FCIM can be operated with the ignition in RUN, ACC, or OFF.
The FCIM audio system buttons provide one of the methods with which the customer interacts with the infotainment system. It transfers button press data over a dedicated LIN to the FCDIM .
The FCIM is separate from the ACM .